超声波系统的接收通道信号链包括低噪声放大器(LNA)、可变增益放大器(VGA)、低通滤波器(LPF)和高速高精度ADC。
紧跟在这些组件后面的是数字波束生成、图像和多普勒处理以及其他信号处理软件。

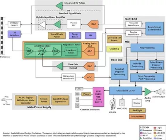
超声波系统结构图示例
信号链组件的噪声和带宽特性定义了系统的总性能上限。
另外,在耗散更低系统功率的同时,需要在更小的区域内集成更多的高性能通道。
典型的手持式超声波系统可能具有约16到32条通道,而一些高端系统可能会有128条以上的通道,以获得更高的图像质量。
要减少占用全部这些阵列通道的印制电路板(PCB),重点是在模拟前端IC中集成尽可能多的通道。
总系统功耗是手持式系统的另一个重要性能指标。
直接将接收端电子器件集成到了探针中是创新的另一个方面。
这样做有助于缩短探针中低压模拟信号源与LNAs之间的距离,从而减少信号的损耗。
集成会进一步增加探针件数目,从而增强3D成像。除了这些模拟信号链考虑因素以外,高性能、低功耗嵌入式处理器还能够比以前更快速、高效地完成便携式设备的波束生成和图像处理任务。
【版权声明】:本文由整理发布,资料源自医工之家,版权归原作者所有,转载请注明来源!
 微信ID:yxiubang
微信ID:yxiubang 长按左侧二维码关注
长按左侧二维码关注